O formă atractivă a formularelor în Microsoft Access poate face diferența între o introducere de date confuză și o interfață de utilizator intuitivă. În acest ghid, vei învăța cum să îți formatizezi formularul eficient, pentru a separa clar diferitele zone și a face întregul layout mai atrăgător. Cu o abordare sistematică, vei deveni eroul datelor în Access.
Principalele concluzii Proiectează-ți formularele astfel încât să fie clar structurate și ușor de utilizat. Schimbă poziția și dimensiunea câmpurilor, adaugă dreptunghiuri și folosește opțiunile de formatizare pentru a obține un design profesional.
Instrucțiuni pas cu pas
Pasul 1: Activarea modului de design
Deschide proiectul tău Access și treci în modul de design al formularului tău. În modul de design, ai acces complet la toate opțiunile de formatizare disponibile. Aici poți ajusta detaliile pentru layout și începe să îți formatezi formularul mai eficient.

Pasul 2: Mutarea și ajustarea câmpurilor
Pentru a oferi formularului tău un layout atrăgător, ar trebui să schimbi pozițiile câmpurilor individuale. Începe prin a muta câmpurile ID. Când muți ID-ul în dreapta sau în stânga, vei observa că și câmpul de denumire asociat se mută automat. Aceasta ajută la crearea unei structuri coerente.

Pasul 3: Ajustarea câmpului de dată și a altor zone
Mută câmpul de dată făcând clic pe căsuțele gri de pe lateral. Când muți câmpul de dată peste o altă zonă, vei constata că poți ajusta caseta de text împreună cu data. Asigură-te că plasezi câmpul de dată în locul dorit, pentru a oferi un mesaj clar de introducere.

Pasul 4: Ajustări de dimensiune
Nu toate câmpurile au dimensiunea optimă. Poți ajusta lățimea trăgând marginile câmpurilor sau poți lăsa dimensiunea să se ajusteze automat, făcând dublu clic pe margine. Ai grijă ca ID-ul și numărul de personal să nu fie prea largi și să se potrivească din punct de vedere vizual.
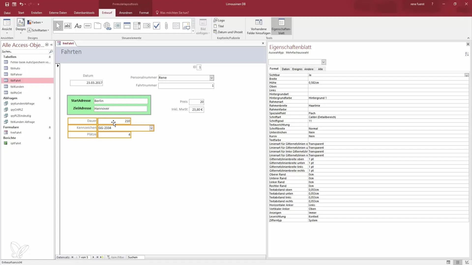
Pasul 5: Adăugarea dreptunghiurilor
Pentru a structura zonele individuale, adaugă un dreptunghi. Alege funcția dreptunghi în instrumentele de design și trage-l pe elementele dorite ale formularului. Un dreptunghi poate ajuta la separarea vizuală a diferitelor zone de introducere a datelor.

Pasul 6: Formatarea dreptunghiului
Fă clic pe dreptunghi și mergi la setările de formatare. Crește lățimea ramei și setează tipul de fundal pe transparent. Acest lucru oferă dreptunghiului nostru caracterul de fundal dorit și separă vizual zonele de introducere.
Pasul 7: Ajustarea culorii de fundal
Alege o culoare de fundal potrivită pentru dreptunghiul tău, pentru a îmbunătăți lizibilitatea. Fă clic pe opțiunile de culori din meniul derulant și alege o culoare deschisă și primitoare. Un fundal verde pastel, de exemplu, poate crea o atmosferă vizuală plăcută.

Pasul 8: Ajustarea fontului și a culorii textului
Pentru a evidenția etichetele, mergi la setările de formatare ale etichetelor. Fă textul un pic mai bold și alege o culoare uniformă care să se potrivească bine cu fundalul, pentru a asigura o prezentare compactă și clară a datelor.

Pasul 9: Ultimele ajustări
Verifică distanțele dintre zonele și câmpurile individuale. Face eventuale ajustări minore pentru a asigura o separare clară între câmpuri. Ai grijă ca layout-ul să fie ușor de utilizat și toate informațiile necesare să fie ușor de recunoscut.

Pasul 10: Previziune și verificare finală
La final, treci în modul de previzualizare pentru a vedea o previzualizare a formularului tău. Verifică toate zonele și asigură-te că utilizabilitatea este asigurată. Poți face aici și ajustări minore, dacă este necesar. Salvează modificările și fii pregătit să lucrezi cu noul formular funcțional.

Rezumat – Designul eficient al formularului în Access
În acest ghid, ai învățat cum să îți proiectezi formularele în Access într-un mod eficient. Prin mutarea inteligentă a câmpurilor, adăugarea de dreptunghiuri și ajustarea culorilor și fonturilor, poți crea un layout atrăgător și ușor de utilizat.
Întrebări frecvente
Cum schimb modul de design?Poti schimba în modul de design făcând clic dreapta pe formularul tău și alegând „Mod de design”.
Cum ajustezi dimensiunea unui câmp?Pentru a ajusta dimensiunea unui câmp, fă clic pe marginea câmpului și trage-l la dimensiunea dorită.
Pot schimba culoarea unui dreptunghi?Da, dă clic pe dreptunghi, mergi la setările de formatare și alege o nouă culoare din meniul derulant.
Cum pot ajusta fontul unei etichete?Selectează eticheta, du-te la setările de formatare și ajustează fontul și culoarea conform preferințelor tale.
Trebuie să îmi salvaz formularul?Da, nu uita să îți salvezi formularul după ce ai făcut toate modificările.
